REPORTIZER.NET
Генератор звітів
eng
deu
ukr
Головна сторінка
Питання
Приклади
Скріншоти
Reportizer Viewer
Завантаження
Історія версій
Реєстрація
Компанія
Контакт
Інструкція
Скріншоти
Reportizer
Головне вікно
SQL-редактор
Конструктор
Звіт в текстовому режимі
Конструктор виразів
Опції SQL-редактора
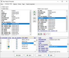
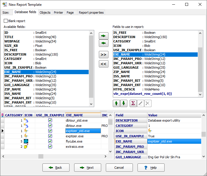
Майстер нового звіту
Файловий звіт
Створення схеми для текстової таблиці
Reportizer Viewer
Звіт з бази даних
Файловий звіт